miércoles, 26 de enero de 2022

Televisión con video

En un nodo de emision agregamos un nodo textura y simplemente cargamos el video


Luego con Ctrl+T agregamos nodo de coordenadas de texturas y de mapeo

Para proyectar correctamente el video debemos cambiar la conexión a textura generada y en el nodo del video cambiamos a "caja"

Ahora debemos ajustar la misma cantidad de fitogramas y el de inicio. Luego para ajustar el comienzo del video ajustamos "desplazamiento"

Efecto de pixel

Un efecto de pixel rapido y fácil es usae un nodo voronoi para generar circulos que alineamos quitandole "aleatoriedad". Luego el nodo menor que para con la escala disminuir los circulos...


Efecto de pixel rgb

Debemos descargar este archivo 

Luego agregamos la imágen separamos la coordenadas generadas

Luego la salida X e Y las multiplicamos uniendo el valor para ser controlado en un solo ajuste


Luego mezclamos el nodo del efecto rgb y el nodp que contiene el video

Videos de referencia
https://www.youtube.com/watch?v=s4HLZk1FVIU
https://www.youtube.com/watch?v=fJ1WBx3kJaQ

miércoles, 5 de enero de 2022

Flores con grease pencil y Geometry Node

Lo primero que necesitamos son flores

Luego necesitamos agregar una curva bézier y sobre ella un árbol de nodo.
Convertimos la curva a malla y le damos forma con un circulo (curva)

Para agregar las hojas usamos el nodo "instanciar en puntos" y arrastramos el objeto. Utulizamos el nodo "remuestrear curva" para aumentar la cantidad de vértices que serán los puntos de instancia

Luego agregamos el nodo "Align Euler to vector". Lo que hace este nodo es alinear la rotación en tprno a un eje

Utilizaremos el eje Z y el nodo "Tangente de curva" para definir el vector de rotación

Luego necesitamos una rotación de las hojas de forma aleatoria. Para ello utilizamos el nodo "rotar instancias" y en el punto de entrada de rotación ingresamos el nodo "valor aleatorio" en donde solo rotamos el eje Z

Luego necesitamos que las hojas cambien de tamaño de manera acendente.
El nodo "parámetro de la curva" nos da el valor de los puntos de la curva y con la rampa de color podemos controlar esos valpres

Luego para crear la flor Duplicamos los siguientes nodos.

Conectamos desde el nodo remuestrear hacia la entrada de los puntos y el color ramp debemos ajustarlo de manera tal que que solo una flor en la punta




martes, 4 de enero de 2022

Edificio procedural con geometry node

https://youtu.be/-rexNuTap44

Tenemos un pilar de (1m de alto), techo (1m de ancho), esquina del techo, ventanas (1m ancho, 1m alto) y de planta baja (1m ancho, 1m alto) 

Windows

Sobre un objeto cualquiera agregamos un árbol de geometry node y dentro:
  1. Lo primero que hacemos es agregar una "cuadrícula" para poder dispersar las ventanas que miden 1m x 1m. Aumentamos el tamaño de las cuadriculas a 2m x 2m
  2. Agregamos un nodo de "transformación" para rotar 90º el plano
  3. Agregamos el nodo "instanciar en puntos" y en la entrada de puntos insertamos la cuadrícula que lo que hará será convertir los vértices de este objeto a puntos para instancia
  4. Sobre esos puntos de instancia insertamos la colección de las ventanas

Aquí podemos ver como se instancian las ventanas justo en los puntos de vértices. Para ello los objetos deben tener el punto de origine justo en la esquina inferior izquierda

Para poder aumentar el tamaño de ventanas laterales solamente aumentando el número de vértices debemos pasar el tamaño en X a la misma entrada del grupo. Así cuando se cambia el valor de uno en uno cambia el tamaño de un metro en un metro, pero al tamaño debemos restarle siempre uno para que se cuadre siempre


Luego hacemos lo mismo con el eje y agrupados con Ctrl+J estos nodos y lo llamamos con f2 "Puntos"


Luego para poder tener mayor aleatoriedad entre las ventanas agregamos el nodo "valor aleatorio"

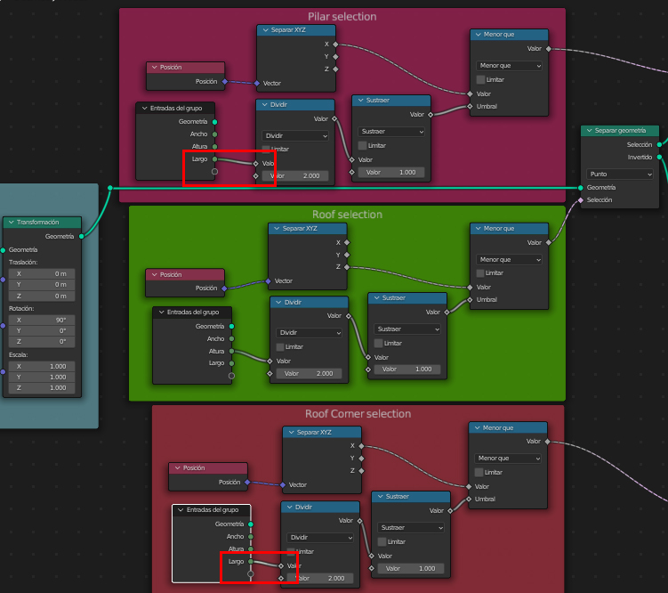
Selección de techo (Roof)

Ahora para agregar el techo necesitamos agregar el nodo "separar geometría" para así separar los puntos que contendrán las ventanas y los puntos que contendrá el techo. De la salida "selección" se mantienen los mismos puntos que instancia las ventanas, pero de la salida "invertido" sale otra selección que debemos definir para así instanciar el techo 

Agregamos un nodo de "posición" el cual lo separamos sacando la z, luego para establecer que es la parte superior debemos agregar el nodo operador en modo "Menor que" (1)

A medida que vamos aumentando la altura (Y) nos sucede este problema

Para ello debemos agregar unas operaciones matemáticas a esa entrada del eje Y para ajustar automáticamente, dividido por 2 y restandole 1

Planta baja (Ground Floor)

Lo primero que hacemos es volver a separar la geometría. Con lo invertido instanciamos la colección de Ground Floor

Luego para definir donde irá ubicada la selección debemos agregar los siguientes nodos:
  1. Nodo "posición" separado por Z
  2. Usamos el nodo operador en modo "mayor que" para definir la posición de planta baja
  3. Para que se controle desde la entrada de control de vértices Y, y para poder ajustar automáticamente debemos agregar unas operaciones matemáticas (Dividir pro 2, luego multiplicar por -1 y restar -1



Pilar

Para crear la selección del pilar debemos duplicar la misma selección del techo y simplemente cambiar del eje z al eje x

Luego agregamos nuevo nodo de "separar geometría" para agregar el pilar por medio de un nodo de instancia

Roof corner (pilar esquina)

sobre la salida de inversión del techo agregamos una separación para la instancia del Roof corner

Luego la selección será simplemente la misma que el pilar 


Formando el edificio

Todas las instancias deben estar unidas con el nodo "unir geometría", luego debemos salir de la misma con dos nodos de "transformación" para que se duplique. Uno debemos girarlo 180º y distanciarlo en el eje Y

Luego para crear las zonas del eje X debemos duplicar todo y unirlo

Después de unirlo podemos ajustar



Ahora debemos tener el control del eje X, ya que con el ancho manipulamos eje X y eje Y

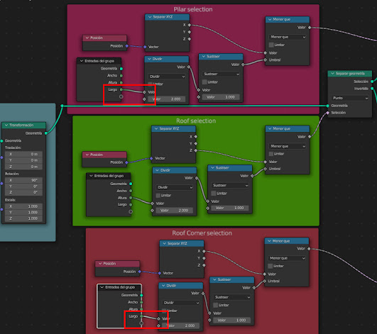
Debemos conectar el Largo al eje X

Lo mismo en la selección del pilar y de la esquina del techo

Control de ancho

Luego nos daremos cuenta que cuando aumentamos el ancho las paredes del eje X se quedan quetas

Si ajustamos el eje x de la traslación izquierda podemos ajustarlo, pero la idea es que sea automático...  

...para ello necesitamos unas operaciones matemáticas sobre la entrada de ancho

Lo mismo para la zona derecha del eje X

Control de largo

Ahora necesitamos lo mismo para el eje Y

Agregar techo
  1. Duplicamos el nodo "unir geometría" 
  2. Luego agregamos una cuadriculo que nos servirá como techo unimos a la geometría
  3. Luego conectamos vértices X al "ancho" y vértice Y al largo, así cada vez que se modifique el ancho y el largo se modifique la cantidad de vértices la misma cantidad
  4. Lo mismo hacemos con el tamaño, pero a cada uno le restamos 1

Usamos definir material para agregar material al techo

Luego agregamos estos últimos nodos para ubicar el edificio encima del punto de origen 


Cambiar ojos con mascara de camera tracking y addon Darkfall VFX Nodes

Solo funcionará bien el addon con Blender 3.6 hacia atrás Vamos a trackear los ojos Luego vamos a la vista de mascara Creamos nueva mascara ...